- Storage Server
- Compute Servers
- Storage Area Network Switch
- Router
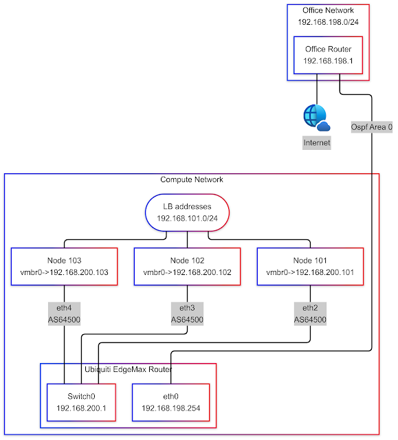
- Office Network
- The office network is the already existing network in my office. Devices external to the private cloud live in that network.
Layer 1

Layer 2

VLANs
| VLAN ID | NAME | NOTES |
|---|---|---|
| 198 | Transit | Transit network to rest of office |
| 199 | SAN | Native VLAN on all SAN ports |
| 200 | MGMT | Native VLAN on all host access ports |
| 201 | ACCESS1 | Kubernetes Traffic |
Layer3

