I was digging through some of my grandfather’s belongings recently and came across this little gem:

a brass letter opener from IBM’s early days. On one side, it features the slogan “WILL CUT YOUR EXPENSES,” a clever nod to its dual functionality as both a marketing tool and a practical object. The other side lists IBM’s product offerings at the time, including time recorders, tabulating machines, Dayton scales, meat slicers, and coffee mills.

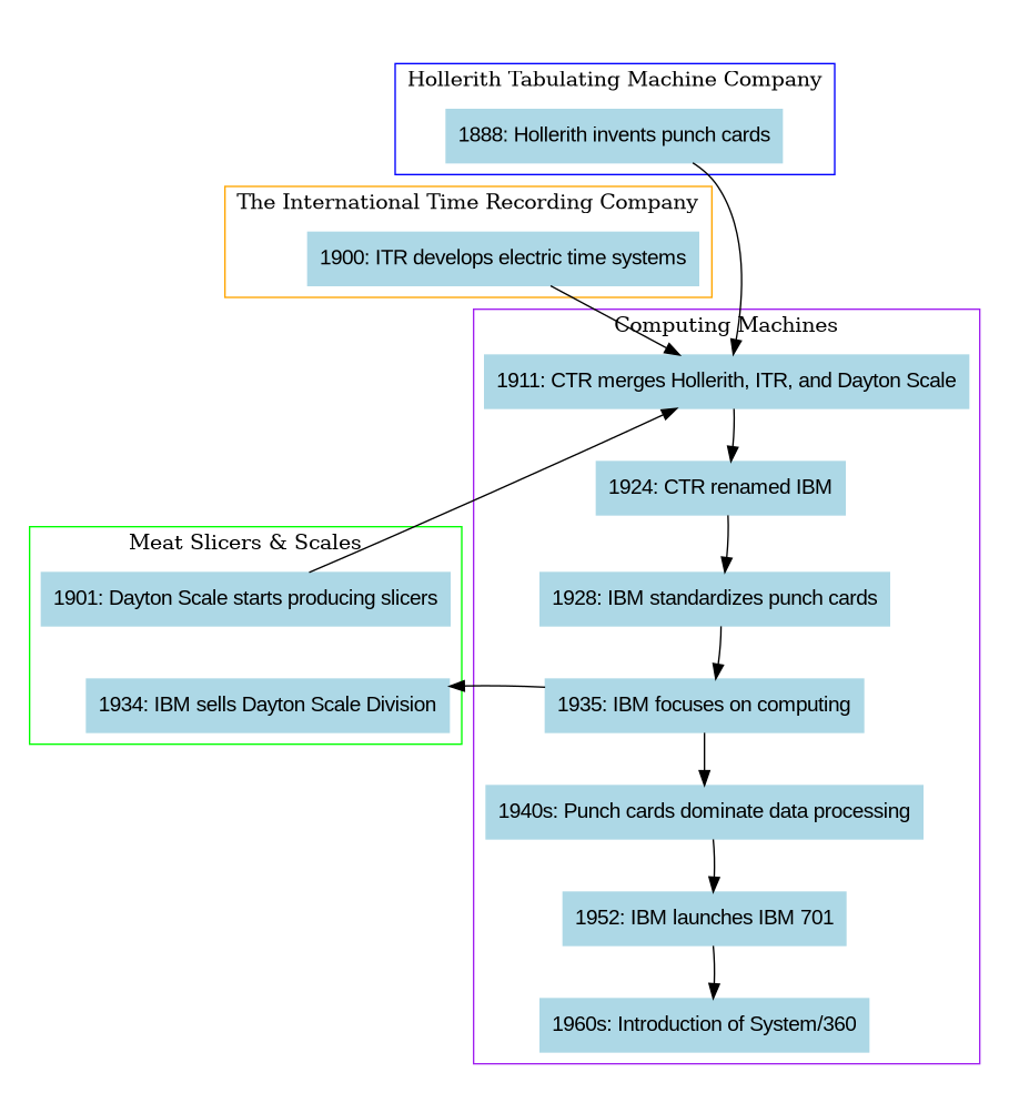
This piece ties into IBM’s broader historical journey, illustrated in the timeline below. The graph highlights key milestones in IBM’s evolution, from Hollerith’s invention of punch cards in 1888 to the renaming of the Computing-Tabulating-Recording Company (CTR) as International Business Machines in 1924. It also shows the company’s eventual focus on computing, culminating in groundbreaking innovations like the IBM 701 and the introduction of System/360 in the 1960s.

Based on this timeline and the presence of “50 Broad Street, New York” on the letter opener, I estimate that it dates back to somewhere between 1924 and 1934. It may have been part of IBM’s re-branding efforts during its transition to a new name and broader market presence.
This brass letter opener serves as a tangible connection to an era when IBM was defining itself and its future. It’s a fascinating artifact that represents the diverse roots of a company now known as a pioneer of modern computing.

