Category: Private Cloud / Homelab
-

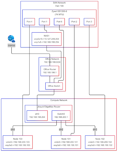
Core Router
On my cluster refresh, I’m using a Ubiquiti Networks Edgerouter POE-5-Port Router as the core router for this project. They are currently selling used on Amazon for $88. It checks every box I need for this project. The EdgeRouter POE-5 is an elegant little design for a router. Eth0 and eth1 are both connected to…
-

Compute Nodes
All three compute nodes are Lenovo M73s with Intel Core i5-4590 processors, 16 GB of DDR3-1600 RAM, 500 GB SATA disks, built-in Realtek 1 Gb NICs, and PCI Express Realtek 1 Gb cards. It’s useful to have at least three nodes in any cluster. In a cluster with three nodes, a quorum (majority) requires at…
-

OpenWrt and real routing protocols…
The core router for the project is a Netgear R6220 running OpenWrt 19.07.1. It is available used for around $20. OpenWrt OpenWrt is an opensource replacement operating system for many consumer routers. It brings many features to the hardware that aren’t usually available with the manufacturer’s firmware. The installation instructions are fairly simple and listed…
-

Architecture first three layers.
Layer 1 Layer 2 VLANs VLAN ID NAME NOTES 198 Transit Transit network to rest of office 199 SAN Native VLAN on all SAN ports 200 MGMT Native VLAN on all host access ports 201 ACCESS1 Kubernetes Traffic Layer3
-

SAN Switch
The Storage Area Network switch, in this case, is a Zyxel GS1200-8 it currently sells on Amazon for $35.00. With the class of hardware we are using, there is no reason to look at the expense of 10G gear. The GS1200-8 has two things useful as a SAN switch. The first one, which is…
-

Storage Server
The storage server was originally going to be based on FreeNAS. However, it turned out that the minimum requirements have grown quite a bit over the years, and it’s become much more than just a NAS device. Since many of the features it provides are going to be unused in a simple lab setup like…

